Hướng dẫn backup workflow n8n lên Google Drive nhanh chóng và chính xác

Đã kiểm duyệt nội dung
Đánh giá
Backup workflow n8n là bước không thể thiếu để bảo vệ dữ liệu và đảm bảo các quy trình tự động hóa luôn hoạt động ổn định. Trong bài viết này, bạn sẽ được hướng dẫn cách backup workflow n8n lên Google Drive một cách nhanh chóng, chính xác và dễ thực hiện. Phương pháp này giúp lưu trữ dữ liệu an toàn, thuận tiện khôi phục khi xảy ra sự cố và tối ưu quá trình quản lý workflow.
Những điểm chính
- Tầm quan trọng: Nhận thức được mục đích cốt lõi của việc sao lưu, giúp bạn hiểu rõ tầm quan trọng của việc bảo vệ các workflow tự động hóa và đảm bảo hoạt động kinh doanh liên tục.
- Các bước chuẩn bị: Nắm vững các yêu cầu cần thiết từ API Key đến không gian lưu trữ, giúp bạn có sự chuẩn bị đầy đủ để quá trình sao lưu diễn ra suôn sẻ và an toàn.
- Cách sao lưu lên Google Drive: Nắm vững quy trình 5 bước, giúp bạn có thể tự mình thiết lập một hệ thống sao lưu tự động lên Google Drive một cách nhanh chóng và hiệu quả.
- Các phương pháp sao lưu khác: Tìm hiểu về các phương pháp thay thế như sao lưu lên Git hoặc sử dụng CLI, giúp bạn lựa chọn giải pháp phù hợp nhất với quy trình làm việc và yêu cầu kỹ thuật của mình.
- Lợi ích của việc sao lưu thường xuyên: Nhận thức được các lợi ích vượt trội, giúp bạn hiểu rõ tại sao việc duy trì một lịch trình sao lưu đều đặn là yếu tố then chốt để giảm thiểu rủi ro, rút ngắn thời gian phục hồi và tăng cường khả năng quản lý phiên bản.
- Giới thiệu Vietnix: Biết đến Vietnix là nhà cung cấp máy chủ và VPS uy tín, giúp bạn có một nền tảng hạ tầng tối ưu để đảm bảo an toàn cho hệ thống n8n.
- Câu hỏi thường gặp: Giải đáp các thắc mắc liên quan đến backup workflow n8n.

Mục đích của việc sao lưu workflow n8n
Để đảm bảo hệ thống tự động hóa hoạt động ổn định và có điểm khôi phục rõ ràng, việc sao lưu workflow n8n cần được thực hiện với các mục tiêu cụ thể sau:
- Đảm bảo an toàn cho toàn bộ workflow: Sao lưu giúp giảm thiểu rủi ro mất dữ liệu khi n8n gặp sự cố như lỗi server, hỏng cơ sở dữ liệu hoặc gián đoạn hạ tầng, nhờ đó cấu hình workflow luôn có bản lưu trữ dự phòng.
- Hỗ trợ khôi phục nhanh khi có sự cố: Khi cần phục hồi sau lỗi hệ thống, nâng cấp hoặc thao tác sai, workflow đã được backup có thể được import lại nhanh chóng thay vì phải xây dựng và cấu hình lại từng node.
- Tạo thuận lợi cho việc di chuyển hệ thống: Dữ liệu backup cho phép chuyển workflow sang môi trường n8n khác (server mới, hạ tầng mới) một cách trọn vẹn, giữ nguyên logic tự động hóa mà không cần thiết lập lại quy trình từ đầu.
- Tối ưu cho việc tái sử dụng và nhân bản workflow: File backup hỗ trợ sử dụng lại các kịch bản tự động trên nhiều instance n8n hoặc dự án khác nhau, giúp rút ngắn thời gian triển khai quy trình tương tự.
- Chuẩn hóa dữ liệu backup dưới dạng JSON: Việc export workflow thành JSON giúp lưu trữ, chia sẻ và import lại thuận tiện, đồng thời tương thích với nhiều môi trường n8n và công cụ quản lý mã nguồn.
- Quản lý phiên bản thông qua cấu trúc thư mục và mốc thời gian: Tổ chức backup theo thư mục hoặc file riêng cho từng workflow, kèm timestamp, giúp theo dõi các lần sao lưu, so sánh thay đổi và lựa chọn phiên bản phù hợp khi cần khôi phục.

Chuẩn bị trước khi cấu hình backup workflow
Trước khi cấu hình workflow backup trong n8n, bạn cần chuẩn bị sẵn các thông tin sau để quá trình sao lưu diễn ra ổn định và có kiểm soát:
- Kích hoạt và sử dụng API hoặc thông tin xác thực của n8n: Thiết lập API hoặc credential trong n8n để node n8n có thể truy vấn và lấy danh sách toàn bộ workflow thông qua chức năng như Get Many Workflows.
- Quản lý API Key và thông tin truy cập một cách an toàn: Lưu trữ API Key hoặc token trong khu vực bảo mật, giới hạn quyền truy cập và không chia sẻ ra bên ngoài nhằm tránh nguy cơ bị sử dụng trái phép và truy cập vào toàn bộ workflow.
- Chuẩn bị không gian lưu trữ trên Google Drive hoặc hệ thống Git: Tạo sẵn thư mục lưu backup trên Google Drive hoặc repository trên GitHub/GitLab để nhận file JSON xuất ra từ workflow n8n.
- Tạo credential hoặc service account cho dịch vụ lưu trữ: Khởi tạo service account hoặc thông tin đăng nhập tương ứng và cấp quyền truy cập thư mục Google Drive hoặc repository Git để n8n có thể upload dữ liệu backup tự động.
Để các workflow backup vận hành mượt mà, ổn định và không bị gián đoạn, việc triển khai n8n trên VPS tốc độ cao của Vietnix là lựa chọn phù hợp, giúp đảm bảo tài nguyên riêng, hiệu năng tốt và môi trường an toàn cho các tác vụ tự động hóa và sao lưu định kỳ.

Hướng dẫn backup workflow n8n lên Google Drive

Để sao lưu workflow n8n lên Google Drive bằng workflow tự động, có thể thực hiện tuần tự theo các bước dưới đây để đảm bảo vừa lấy được đầy đủ dữ liệu, vừa lưu trữ đúng định dạng JSON và lên lịch chạy định kỳ.
Bước 1: Tạo API Key của n8n
Bạn truy cập phần cấu hình của n8n, tạo một API Key hoặc token dùng riêng cho mục đích backup.

Lưu ý
Lưu trữ API Key này tại khu vực bảo mật và không chia sẻ cho bên thứ ba để tránh nguy cơ bị kiểm soát hệ thống trái phép.

Bước 2: Lấy danh sách toàn bộ Workflow
Trong canvas của n8n, bạn thêm node n8n và cấu hình như sau:
- Resource: Chọn Workflow.
- Operation: Chọn Get Many.
- Return All: Kích hoạt tùy chọn này để node truy vấn được toàn bộ danh sách workflow hiện có trên hệ thống.

Sau đó, chọn Create New Credential và dán mã API Key đã tạo ở Bước 1 vào để xác thực.


Bước 3: Tách nhỏ dữ liệu thành từng file JSON
Để thực hiện việc tách nhỏ từng workflow thành các file .json riêng lẻ bằng node Convert to File trong n8n, bạn cần thao tác chi tiết theo các bước sau:
Thao tác cấu hình Node Convert to File:
- Vị trí đặt Node: Đảm bảo node Convert to File được nối trực tiếp vào nhánh loop của node Loop Over Items.


- Cấu hình Operation: Tại bảng điều khiển của node, chọn Operation là Convert to File.
- Cấu hình File Name (Quan trọng nhất):
- Nhấp vào biểu tượng bánh răng cạnh ô File Name và chọn Add Expression.
- Nhập đoạn mã
{{ $json.name }}.json.
Biểu thức này sẽ tự động lấy tên thực tế của từng workflow (ví dụ: Auto_Mail, Backup_Gdrive) để đặt tên cho file, giúp bạn dễ dàng nhận diện khi tải lên Google Drive.

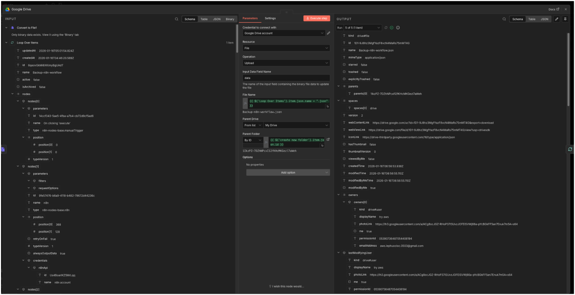
Bước 4: Tải từng bản backup lên Google Drive
Nối node Google Drive ngay sau node Convert. Bạn chọn hành động Upload file. Tại đây, bạn cần điền Parent ID là mã thư mục đã được tạo ở đầu workflow để đảm bảo các file riêng lẻ này được gom vào đúng một thư mục theo ngày.


Bước 5: Kích hoạt backup tự động định kỳ
Để hệ thống tự động sao lưu mà không cần thao tác thủ công, bạn hãy thêm node Schedule Trigger vào vị trí bắt đầu của workflow.
Bạn nên cấu hình tần suất chạy vào khung giờ thấp điểm (ví dụ: mỗi ngày lúc 04:00) để đảm bảo an toàn dữ liệu mà không ảnh hưởng đến hiệu năng của server.
Các cách khác để sao lưu toàn bộ workflow n8n
Bên cạnh việc backup workflow n8n lên Google Drive, bạn cũng có thể áp dụng một số cách sao lưu khác để phù hợp hơn với mô hình triển khai và quy trình quản lý hiện tại.
- Sao lưu workflow n8n lên GitHub/GitLab bằng template có sẵn: Bạn có thể sử dụng các workflow template từ cộng đồng, tiêu biểu như “Back Up Your n8n Workflows To Github”, để tự động export toàn bộ workflow dưới dạng file JSON và đẩy lên repository Git. Cách này giúp tận dụng luôn cơ chế quản lý phiên bản, lịch sử thay đổi và phân nhánh của GitHub hoặc GitLab.
- Export hàng loạt workflow bằng CLI của n8n: Với các môi trường self-hosted như Docker hoặc server riêng, n8n cung cấp các lệnh CLI cho phép xuất toàn bộ workflow ra file. Sau đó, bạn có thể kết hợp script hoặc pipeline CI/CD để tự động đồng bộ các file này lên Git repository hoặc hệ thống lưu trữ khác, giúp quá trình backup gắn liền với luồng DevOps hiện có.
Lợi ích của việc backup workflow n8n thường xuyên
Việc backup workflow n8n theo lịch cố định mang lại nhiều giá trị cho quá trình vận hành và quản trị hệ thống tự động hóa, đặc biệt trong các môi trường self‑hosted hoặc triển khai trên server riêng:
- Giảm thiểu rủi ro mất dữ liệu khi có sự cố hạ tầng: Backup giúp duy trì bản sao workflow trong trường hợp server gặp lỗi, cơ sở dữ liệu hỏng, triển khai sai cấu hình hoặc gián đoạn dịch vụ, từ đó đảm bảo các kịch bản tự động hóa luôn có điểm khôi phục rõ ràng.
- Rút ngắn thời gian phục hồi và thao tác khôi phục: Khi có bản backup workflow ở dạng JSON, người dùng có thể import lại nhanh chóng mà không cần dựng lại từng node, từng trigger, giúp giảm thời gian xử lý sự cố và hạn chế gián đoạn cho các quy trình nghiệp vụ.
- Hỗ trợ di chuyển workflow sang môi trường mới thuận tiện: Dữ liệu backup cho phép chuyển toàn bộ workflow sang server n8n khác, sang hạ tầng cloud mới hoặc sang môi trường staging/production mà vẫn giữ nguyên logic xử lý, phù hợp với các kịch bản nâng cấp hoặc tái cấu trúc hệ thống.
- Tăng khả năng quản lý phiên bản và kiểm soát thay đổi: Khi backup được thực hiện định kỳ và lưu thành nhiều file JSON theo thời gian, người dùng có thể theo dõi lịch sử thay đổi workflow, đối chiếu giữa các phiên bản và lựa chọn bản phù hợp để khôi phục khi phát sinh lỗi do chỉnh sửa gần đây.
- Mở rộng linh hoạt sang nhiều nền tảng lưu trữ: Workflow backup có thể được cấu hình để lưu lên Google Drive, GitHub, GitLab hoặc các hệ thống lưu trữ khác, qua đó tận dụng thêm lợi ích của quản lý mã nguồn, phân quyền truy cập và tích hợp vào quy trình CI/CD hiện có.
- Tạo nền tảng cho các kịch bản backup nâng cao: Khi đã có backup thường xuyên, người dùng có thể mở rộng thêm các cơ chế như backup theo nhóm workflow quan trọng, thêm timestamp chi tiết, xóa bản quá cũ hoặc lưu đồng thời lên nhiều đích (Google Drive, S3, FTP…) để đáp ứng yêu cầu an toàn dữ liệu cao hơn.

Vietnix – Nền tảng máy chủ và VPS tối ưu, đảm bảo an toàn cho hệ thống n8n
Để triển khai một quy trình backup workflow n8n hiệu quả và đáng tin cậy, đặc biệt trong các môi trường self-hosted, một hạ tầng máy chủ mạnh mẽ và ổn định là yếu tố không thể thiếu. Vietnix cung cấp dịch vụ cho thuê máy chủ và các gói VPS uy tín, lý tưởng để bạn làm nền tảng cho hệ thống n8n. Với các tùy chọn cấu hình linh hoạt, khả năng kết nối mạng ổn định và các giải pháp sao lưu tùy chọn, Vietnix đảm bảo bạn có một môi trường an toàn để chạy các workflow backup tự động, lưu trữ dữ liệu trên các dịch vụ như Google Drive, GitHub hoặc ngay trên máy chủ của bạn. Liên hệ ngay!
Thông tin liên hệ:
- Website: https://vietnix.vn/
- Hotline: 1800 1093
- Email: sales@vietnix.com.vn
- Địa chỉ: 265 Hồng Lạc, Phường Bảy Hiền, Thành Phố Hồ Chí Minh
Câu hỏi thường gặp
Làm thế nào để sao chép quy trình làm việc trong n8n?
Bạn có thể sao chép workflow trong n8n bằng cách mở workflow cần nhân bản trong Editor UI, chọn các node muốn copy, sau đó dùng thao tác copy/paste để dán sang một workflow mới hoặc một vùng khác trong cùng workflow.
Ngoài ra, bạn có thể xuất workflow ra JSON rồi tạo một workflow mới và dán JSON đó trong chế độ code view hoặc dùng chức năng Import Workflow để tạo ra bản sao đầy đủ của workflow gốc.
Làm thế nào để gọi một quy trình làm việc khác trong n8n?
Bạn có thể gọi một workflow khác bằng cách sử dụng node Execute Sub-workflow Trigger trong workflow con và node Execute Workflow trong workflow cha, sau đó chọn workflow cần được gọi theo ID, URL hoặc dán trực tiếp JSON của workflow vào node cấu hình.
Tôi có thể xuất các quy trình làm việc n8n như thế nào?
Bạn có thể xuất workflow trực tiếp trong giao diện n8n bằng cách mở workflow cần export, chọn menu (thường là biểu tượng ba chấm ở góc phải trên) và chọn Export Workflow để tải xuống file JSON chứa toàn bộ cấu hình workflow.
Việc thực hiện backup workflow n8n một cách thường xuyên và tự động là một phần quan trọng trong chiến lược quản trị hệ thống, giúp đảm bảo an toàn dữ liệu và khả năng phục hồi nhanh chóng khi có sự cố. Việc hiểu và áp dụng các phương pháp backup workflow n8n sẽ là chìa khóa để bạn xây dựng một hệ thống tự động hóa bền vững và đáng tin cậy.
THEO DÕI VÀ CẬP NHẬT CHỦ ĐỀ BẠN QUAN TÂM
Đăng ký ngay để nhận những thông tin mới nhất từ blog của chúng tôi. Đừng bỏ lỡ cơ hội truy cập kiến thức và tin tức hàng ngày














